سافت گذر دانشنامه نرم افزار - دانلود رایگان نرم افزار

همه دسته بندی ها

منو
آیکون جستجو در سایت سافت گذر
اطلاعیه های مهم سایت اطلاعیه های مهم سایت
💐 میلاد زینت پدر حضرت زینب سلام الله علیها مبارک باد 💐
 
 
  1. جهت رفع مشکل باز شدن سایت به دلیل بلاک توسط  نود 32 این ویدیو یا این ویدیو(ورژن 9 به بالا) یا راهنمای تصویری را مشاهده کنید
  2. به مناسبت ماه رجب، در سایت https://esetupdate.ir/ تخفیف ویژه‌ای برای محصولات در نظر گرفته شده است؛ فرصت را از دست ندهید. 🌸
  3. اکانت های بروزرسانی نود32 با قیمت های مناسب به صورت یک ، سه ، شش و دوازده ماهه از اینجا قابل خرید می باشد.

نرم افزار های پرکاربرد

ثبت نام | ورود
dbForge Studio for Oracle Enterprise 2025.3.93

دانلود dbForge Studio for Oracle Enterprise 2025.3.93 - مدیریت پایگاه‌های داده اوراکل

دانلود نرم‌افزار جامع توسعه و مدیریت پایگاه‌های دادهٔ اوراکل با امکانات حرفه‌ای برای طراحی، تحلیل و خودکارسازی فرایندها

توضیحات بیشتر

دانـلـود کـنـیـد

سرور آپدیت نود 32
دانلود dbForge Studio for Oracle Enterprise 2025.3.93 مشاهده تصاویر بیشتر ...
مشاهده تصاویر بیشتر ...
تعداد مشاهده

133مشاهده |

128رأی |

امتیاز :4

ناشر / تولید کننده:

Devart

سیستم عامل / حجم فایل:

136 MB / ویندوز 7 به بالا

آخرین بروزرسانی:

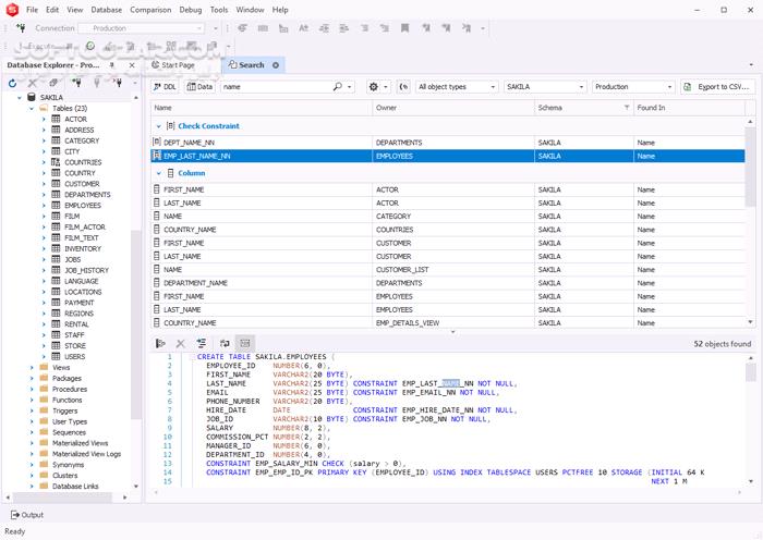
dbForge Studio for Oracle یک محیط توسعهٔ یکپارچه و همه‌جانبه برای پایگاه‌های دادهٔ اوراکل است که با هدف ساده‌سازی فرایندهای توسعه، مدیریت و نگه‌داری این پایگاه‌ها طراحی شده است. این نرم‌افزار به توسعه‌دهندگان، تحلیل‌گران داده و مدیران پایگاه داده امکان می‌دهد تا تقریباً تمامی فعالیت‌های مرتبط با اوراکل را به‌صورت سریع، دقیق و ساختارمند انجام دهند و بسیاری از کارهای تکراری را به‌طور خودکار مدیریت کنند. این نرم‌افزار با بهره‌گیری از رابط گرافیکی منظم و قابل‌فهم، امکانات متنوعی برای توسعهٔ PL/SQL، طراحی بصری پایگاه داده، مدل‌سازی اطلاعات، مدیریت داده‌ها، اجرای عملیات روزمره و تحلیل اطلاعات فراهم می‌کند. هدف اصلی این نرم‌افزار افزایش سرعت کار، کاهش خطاهای انسانی و ایجاد محیطی یکپارچه برای انجام تمامی وظایف مرتبط با پایگاه دادهٔ اوراکل است.

 

دستیار هوشمند مبتنی بر هوش مصنوعی


یکی از بخش‌های برجستهٔ این نرم‌افزار، دستیار هوشمند داخلی است که به‌طور ویژه برای ارتقای کیفیت کدنویسی PL/SQL طراحی شده است. این قابلیت با تحلیل هوشمند درخواست‌ها، امکان تولید خودکار پرس‌وجوها، بهینه‌سازی کدها و ارائهٔ توضیحات دقیق دربارهٔ ساختار دستورات را فراهم می‌کند. این دستیار می‌تواند متن‌های عادی را به دستورات SQL تبدیل کند، خطاهای موجود در کد را شناسایی کند و پیشنهادهایی برای بهبود عملکرد ارائه دهد. وجود گفت‌وگوی تعاملی با این سامانه، مسیر یادگیری و توسعه را برای کاربران ساده‌تر می‌سازد.

 

توسعهٔ PL/SQL با امکانات حرفه‌ای


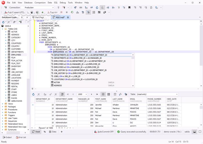
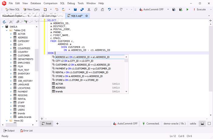
نرم‌افزار dbForge Studio for Oracle مجموعه‌ای کامل از قابلیت‌ها را برای نوشتن، قالب‌بندی و اشکال‌زدایی کدهای PL/SQL در اختیار قرار می‌دهد. تکمیل خودکار کد، قالب‌بندی استاندارد، بررسی عملکرد پرس‌وجوها و اشکال‌زدای پیشرفته از جمله ویژگی‌هایی هستند که سرعت و دقت کدنویسی را به‌طور چشمگیر افزایش می‌دهند. بخش پروفایل‌گیری پرس‌وجو و تنظیم عملکرد PL/SQL نیز کمک می‌کند تا کدهای نوشته‌شده از نظر سرعت اجرا و مصرف منابع در بهترین وضعیت قرار گیرند.

 

طراحی و مدل‌سازی پایگاه داده


این نرم‌افزار محیطی بصری برای طراحی ساختار پایگاه دادهٔ اوراکل ارائه می‌دهد. کاربران می‌توانند جداول، ارتباط‌ها و سایر اجزای طرح داده را به‌صورت گرافیکی ایجاد و مدیریت کنند. ویرایشگرهای بصری برای اشیای پایگاه داده، امکان مدیریت ساده و دقیق ساختارها را فراهم می‌کنند و قابلیت ساخت نمودارهای پایگاه داده، دیدی روشن از معماری اطلاعات ارائه می‌دهد.

 

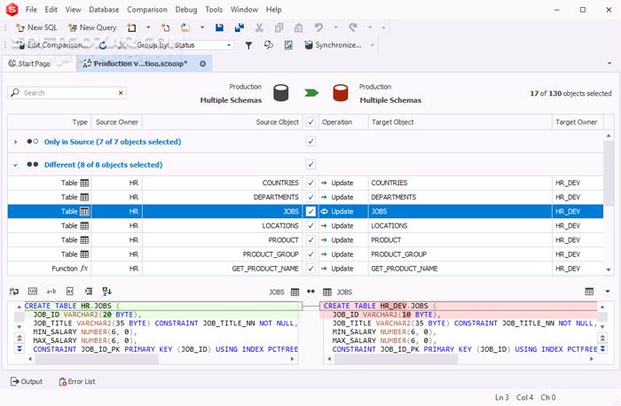
مدیریت تغییرات و عملیات داده


در بخش مدیریت داده‌ها، نرم‌افزار امکانات متنوعی برای ورود و خروج اطلاعات، مهاجرت داده‌ها و همگام‌سازی ساختارها در اختیار می‌گذارد. قابلیت مقایسهٔ طرح‌های پایگاه داده و داده‌های جداول باعث می‌شود تفاوت‌ها به‌سرعت شناسایی و به‌صورت کنترل‌شده همگام‌سازی شوند. فرایندهای صادرات و واردات طرح‌ها نیز با چند گام ساده انجام می‌شوند و نیاز به انجام دستی و زمان‌بر را از میان برمی‌دارند.

 

خودکارسازی و ساده‌سازی فرایندها


نرم‌افزار dbForge Studio for Oracle با پشتیبانی از اجرای خط فرمان، امکان خودکارسازی بسیاری از عملیات را فراهم می‌کند. این ویژگی به سازمان‌ها اجازه می‌دهد کارهای تکراری مانند مقایسه، همگام‌سازی و انتقال داده‌ها را بدون دخالت مستقیم انجام دهند و در نتیجه دقت و یکپارچگی اطلاعات حفظ شود.

 

معرفی نسخهٔ dbForge Studio for Oracle Enterprise


نسخهٔ Enterprise این نرم‌افزار کامل‌ترین مجموعهٔ قابلیت‌های ارائه‌شده را در اختیار کاربران حرفه‌ای قرار می‌دهد. در این نسخه تمامی امکانات توسعهٔ پیشرفته، مدیریت سازمانی پایگاه داده، تحلیل دقیق اطلاعات و ابزارهای مبتنی بر هوش مصنوعی به‌صورت یکجا در دسترس هستند. این نسخه برای محیط‌های سازمانی بزرگ و پروژه‌هایی که نیازمند کنترل دقیق، امنیت بالا و مدیریت گستردهٔ داده‌ها هستند، گزینه‌ای ایده‌آل به‌شمار می‌آید. در نسخهٔ Enterprise امکان کار گروهی، مدیریت تغییرات در سطح گسترده، همگام‌سازی چند پایگاه داده و تحلیل عمیق عملکرد فراهم شده است. وجود ابزارهای پیشرفتهٔ طراحی و مدیریت، این نسخه را به یک نرم‌افزار مرجع برای متخصصان اوراکل تبدیل می‌کند.

 

جمع‌بندی


نرم‌افزار dbForge Studio for Oracle یک محیط کامل و یکپارچه برای کار با پایگاه‌های دادهٔ اوراکل است که تمامی نیازهای مرتبط با توسعه، مدیریت، تحلیل و نگه‌داری داده‌ها را پوشش می‌دهد. این نرم‌افزار با ترکیب امکانات حرفه‌ای، رابط کاربری منظم و قابلیت‌های هوشمند، به کاربران کمک می‌کند فعالیت‌های روزمرهٔ خود را با سرعت بیشتر، دقت بالاتر و پیچیدگی کمتر انجام دهند. نسخهٔ Enterprise این نرم‌افزار با ارائهٔ کامل‌ترین مجموعهٔ قابلیت‌ها، انتخابی مناسب برای سازمان‌ها و متخصصانی است که به محیطی قدرتمند و قابل‌اعتماد برای مدیریت پایگاه دادهٔ اوراکل نیاز دارند.

اعضای ویژه
VIP Members

لینک های دانلود فقط برای اعضای ویژه فعال هست

با پرداخت فقط 28.900 تومان، به لینک های دانلود این صفحه و تمامی صفحات VIP سایت دسترسی خواهید داشت.

پرداخت ریالی عضویت ویژه

نکته امنیتی بعد از نصب نرم‌افزار

برای محافظت از سیستم خود در برابر تهدیدات امنیتی، استفاده از آنتی‌ویروس معتبر ضروری است.

نصب آنتی ویروس

۱. پس از دانلود فایل فشردهٔ این نرم‌افزار، با استفاده از نرم‌افزار WinRAR آن را از حالت فشرده خارج یا همان اکسترکت (Extract) کنید؛ برای این کار تنها کافیست که بر روی فایل فشردهٔ دانلودشده راست‌کلیک کنید و سپس روی گزینهٔ Extract Here کلیک نمایید. با انجام این کار ساده، فایل فشرده به‌طور خودکار (و بدون نیاز به هیچ‌گونه اقدام دیگر) از حالت فشرده خارج شده و یک فولدر جداگانه که نام نرم‌افزار بر روی آن است، ایجاد می‌گردد؛ برای نصب نرم‌افزار، وارد این فولدر شوید.

۲. روی فایل Setup کلیک کنید و نرم‌افزار را نصب نمایید؛ در هنگام نصب، گزینهٔ Do Not Generate images را انتخاب کنید و روند نصب را تا انتها ادامه دهید. توجه داشته باشید که پس از اتمام روند نصب، نرم‌افزار را اجرا نکنید و اگر اجرا کردید، باید به‌طور کامل آن را ببندید.

۳. وارد فولدر Crack شوید و تمامی فایل‌های موجود در آن را دقیقاً در درونِ همان فولدری که محل نصب این نرم‌افزار است، کپی و جایگزین فایل‌های همنام کنید.

۴. نرم‌افزار را اجرا کنید.

فهرست نرم افزارهای مرتبط
مشاهده بقیه
هشتگ های مرتبط
حمایت مالی

حمایت از سافت گذر ❤️

تاکنون 0 نفر از ما حمایت کرده‌اند
امروز 0

با حمایت شما، هزاران کاربر دیگر هم از خدمات رایگان ما استفاده می‌کنند.
تیم سافت گذر از حمایت شما سپاسگزار است 🙏

حامی سافت گذر می‌شوم
سرور آپدیت نود 32
پیشنهاد سافت گذر
راهنمای استفاده از فورتی گیت (FortiGate)

راهنمای استفاده از فورتی گیت (FortiGate)

آموزش FortiGate

1001 فضیلت از امیرالمومنین در کنب اهل سنت

1001 فضیلت از امیرالمومنین در کنب اهل سنت

1001 فضیلت

Wuppo

Wuppo

ووپو

آموزش DirectX

آموزش DirectX

آموزش دایرکت ایکس

آموزش نرم افزار Revit Autodesk

آموزش نرم افزار Revit Autodesk

آموزش ریویت اتودسک

چگونه اسکرام را انجام می دهیم

چگونه اسکرام را انجام می دهیم

آشنایی با اسکرام و اکس پی ساده شده

IDM UltraCompare Professional 24.0.0.26

IDM UltraCompare Professional 24.0.0.26

مقایسه فایل ها

بیماری های غدد در طب اسلامی ایرانی

بیماری های غدد در طب اسلامی ایرانی

کبد، طحال، تیروئید و ...

Puffin Browser Pro 10.2.0.51643 for Android +4.4

Puffin Browser Pro 10.2.0.51643 for Android +4.4

مرورگر پافین

1001Jigsaw - Earth Chronicles 4

1001Jigsaw - Earth Chronicles 4

هزار و یک پازل - تاریخچه‌ی زمین 4

Alarm Pro 4.9.602 for Android +1.6

Alarm Pro 4.9.602 for Android +1.6

آلارم حرفه ای

روش های ارتقا دادن و به روزرسانی اندروید

روش های ارتقا دادن و به روزرسانی اندروید

روش های بروزرسانی اندروید

Microsoft Office 16.0.19725.20126 for Android +10.0

Microsoft Office 16.0.19725.20126 for Android +10.0

مایکروسافت آفیس موبایل

Lynda - Data-Driven Presentations with Excel and PowerPoint

Lynda - Data-Driven Presentations with Excel and PowerPoint

فیلم آموزش شرکت لیندا در مورد آماده‌سازی و ارائه‌ های بهینه‌ی داده‌‌-محور با استفاده از اکسل و پاورپوینت

The Brave Furries

The Brave Furries

پشمالوهای شجاع

Plants vs. Zombies Replanted v1.5.1469

Plants vs. Zombies Replanted v1.5.1469

گیاهان علیه زامبی ها

SwitchPro Widget 2.2.9 for Android

SwitchPro Widget 2.2.9 for Android

کنترل ابزارها با ویجت و نوار ابزار

JRiver Media Center 35.0.47

JRiver Media Center 35.0.47

مشاهده و پخش فایل های ویدئویی و صوتی و عکس

نظریه آنتونیو گرامشی

نظریه آنتونیو گرامشی

The Modern Prince

سخنرانی حجت الاسلام حسینی اراکی درباره تفاوت امام با انسان های معمولی

سخنرانی حجت الاسلام حسینی اراکی درباره تفاوت امام با انسان های معمولی

سخنرانی حجت الاسلام حسینی اراکی تفاوت امام با انسان های معمولی

سخنرانی میرزا اسماعیل آقای دولابی بخش دوم

سخنرانی میرزا اسماعیل آقای دولابی بخش دوم

سخنرانی اسماعیل آقای دولابی

Lynda - Photoshop CC 2018 One-on-One: Advanced

Lynda - Photoshop CC 2018 One-on-One: Advanced

آموزش فتوشاپ

Pettson's Inventions 2.0.5 for Android

Pettson's Inventions 2.0.5 for Android

بازی Pettson مخترع

World Gone Sour

World Gone Sour

دنیای ترشیده

Digital Tutors - Creating a Cross-Platform Mobile Game in HTML5 and JavaScript

Digital Tutors - Creating a Cross-Platform Mobile Game in HTML5 and JavaScript

فیلم آموزش ساخت یک بازی موبایلی چندپلتفُرمی با استفاده از اچ‌تی‌ام‌ال5 و جاوا اسکریپت

Richard Anthony - Aranjuez Mon Amour

Richard Anthony - Aranjuez Mon Amour

آهنگ مون آمور

VLC for Android 3.6.5 for Android +4.2

VLC for Android 3.6.5 for Android +4.2

پلیر وی ال سی

IMDb Movies & TV 9.2.7.109270300 For Android +9.0

IMDb Movies & TV 9.2.7.109270300 For Android +9.0

برنامه رسمی اطلاعات فیلم

ON1 Photo RAW MAX 2026.3 20.3.0.18187

ON1 Photo RAW MAX 2026.3 20.3.0.18187

ویرایش و پردازش تصاویر

ANSYS Products 16.2 x64 + Documentation

ANSYS Products 16.2 x64 + Documentation

انسیس

LED Keyboard Lighting 5.8.29 For Android +5.0

LED Keyboard Lighting 5.8.29 For Android +5.0

کیبورد ال ای دی

Avira Antivirus Security 7.28.0 For Android +9.0

Avira Antivirus Security 7.28.0 For Android +9.0

آنتی ویروس آویرا

Gem Miner 2 v1.6 for Android +2.0

Gem Miner 2 v1.6 for Android +2.0

بازی معدن چی

Voice Aloud Reader 37.5.4 for Android +5.0

Voice Aloud Reader 37.5.4 for Android +5.0

وویس الود

AFWall+ (Donate) 3.5.3 for Android +2.2

AFWall+ (Donate) 3.5.3 for Android +2.2

فایروال اندروید

Butterfly Escape

Butterfly Escape

رهایی پروانه

ترتیل کل قرآن کریم از استاد شحات محمد انور

ترتیل کل قرآن کریم از استاد شحات محمد انور

ترتیل قرآن کریم 30 جزء شحات محمد انور

Velocity Ultra

Velocity Ultra

ماورای سرعت

آشنایی با هفتمین کشور بزرگ جهان

آشنایی با هفتمین کشور بزرگ جهان

سفر به هند

Fast Burst Camera 8.0.8 for Android +4.0

Fast Burst Camera 8.0.8 for Android +4.0

تصویر برداری متوالی

خبرنامه

با عضویت در خبرنامه، زودتر از همه باخبر باش!