سافت گذر دانشنامه نرم افزار - دانلود رایگان نرم افزار

همه دسته بندی ها

منو
آیکون جستجو در سایت سافت گذر
اطلاعیه های مهم سایت اطلاعیه های مهم سایت
💐 میلاد زینت پدر حضرت زینب سلام الله علیها مبارک باد 💐
 
 
  1. جهت رفع مشکل باز شدن سایت به دلیل بلاک توسط  نود 32 این ویدیو یا این ویدیو(ورژن 9 به بالا) یا راهنمای تصویری را مشاهده کنید
  2. به مناسبت ماه رجب، در سایت https://esetupdate.ir/ تخفیف ویژه‌ای برای محصولات در نظر گرفته شده است؛ فرصت را از دست ندهید. 🌸
  3. اکانت های بروزرسانی نود32 با قیمت های مناسب به صورت یک ، سه ، شش و دوازده ماهه از اینجا قابل خرید می باشد.

نرم افزار های پرکاربرد

ثبت نام | ورود
dbForge Studio for SQL Server Enterprise 2025.3.93

دانلود dbForge Studio for SQL Server Enterprise 2025.3.93 - توسعه پایگاه‌های داده اس‌کیوال سرور

دانلود نرم‌افزار جامع برای توسعهٔ هوشمند، مدیریت یکپارچه و گزارش‌گیری پیشرفته از پایگاه‌های دادهٔ اس‌کیوال سرور

توضیحات بیشتر

دانـلـود کـنـیـد

سرور آپدیت نود 32
دانلود dbForge Studio for SQL Server Enterprise 2025.3.93 مشاهده تصاویر بیشتر ...
مشاهده تصاویر بیشتر ...
تعداد مشاهده

247مشاهده |

128رأی |

امتیاز :4

ناشر / تولید کننده:

Devart

سیستم عامل / حجم فایل:

141 MB / ویندوز 7 به بالا

آخرین بروزرسانی:

dbForge Studio for SQL Server یک محیط توسعهٔ یکپارچه و پیشرفته برای کار با پایگاه‌های دادهٔ SQL Server است که برای توسعه‌دهندگان، معماران داده، مدیران پایگاه داده، تحلیل‌گران و تمامی افرادی طراحی شده است که به مجموعه‌ای کامل از قابلیت‌ها برای مدیریت و پردازش داده‌های واقعی نیاز دارند. این نرم‌افزار امکان نوشتن کدهای SQL به‌صورت سریع و دقیق، بهینه‌سازی پرس‌وجوها، طراحی ساختار پایگاه داده، مقایسه و همگام‌سازی شِما و داده‌های جدول‌ها، تولید دستورات DDL و DML، انجام وظایف مدیریتی و بسیاری فعالیت‌های دیگر را فراهم می‌کند. هدف اصلی نرم‌افزار dbForge Studio for SQL Server ساده‌سازی فرایندهای پیچیدهٔ کاری و افزایش سرعت انجام عملیات مرتبط با SQL Server است.

 

توسعهٔ پایگاه داده


نرم‌افزار dbForge Studio for SQL Server مجموعه‌ای گسترده از امکانات برای توسعهٔ پایگاه داده ارائه می‌دهد. این امکانات از نوشتن هوشمندانهٔ کدهای SQL با قابلیت تکمیل خودکار تا خودکارسازی عملیات تکراری را در بر می‌گیرند. محیط کاری این نرم‌افزار به‌گونه‌ای طراحی شده است که کاربران بتوانند با کمترین پیچیدگی، پروژه‌های خود را پیش ببرند.

قابلیت‌ها:

اتصال آسان به پایگاه دادهٔ SQL Server

ویرایش و اجرای پرس‌وجوها در سند SQL جدید

ساخت پرس‌وجوها با استفاده از طراح بصری

ایجاد آزمون‌های واحد بر پایهٔ چارچوب tSQLt

مدیریت تغییرات پایگاه داده از طریق سیستم‌های کنترل نسخه

 

مدیریت پایگاه داده


نرم‌افزار dbForge Studio for SQL Server گزینه‌ای بسیار مناسب برای مدیریت روزمرهٔ پایگاه داده به‌شمار می‌آید. این نرم‌افزار با ارائهٔ مجموعه‌ای از قابلیت‌های مقایسه، مهاجرت و مستندسازی، انجام عملیات پیچیده را در مدت‌زمانی کوتاه ممکن می‌سازد و نظم قابل‌توجهی در مدیریت داده‌ها به‌وجود می‌آورد.

قابلیت‌ها:
مقایسه و همگام‌سازی شِمای پایگاه‌های داده

مقایسه و همگام‌سازی داده‌های جدول‌ها

کپی‌کردن کامل پایگاه‌های داده

تولید مستندات در قالب‌های HTML، PDF و Markdown

خروجی‌گرفتن و واردکردن داده‌های جدول به فایل‌هایی مانند CSV، Excel و XML

 

مدیریت و نگه‌داری حرفه‌ای پایگاه داده


نرم‌افزار dbForge Studio for SQL Server مجموعه‌ای از امکانات مدیریتی را در اختیار مدیران پایگاه داده قرار می‌دهد تا بتوانند از داده‌ها به‌طور ایمن محافظت کنند و مشکلات احتمالی را پیش از تأثیرگذاری بر عملکرد پایگاه داده برطرف سازند. این بخش از نرم‌افزار نقش مهمی در پایداری و امنیت اطلاعات ایفا می‌کند.

قابلیت‌ها:

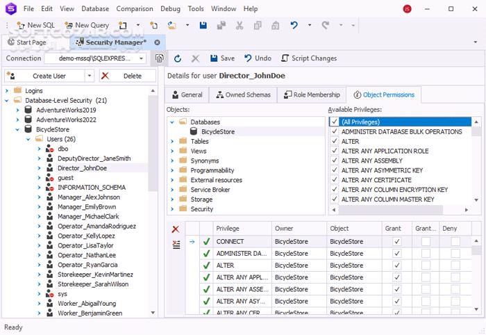
تنظیم حساب‌های کاربری و تعیین سطح دسترسی

کپی، جابه‌جایی یا ارتقای پایگاه دادهٔ SQL Server

پشتیبان‌گیری و بازیابی پایگاه‌های داده

عیب‌یابی مشکلات سرور با استفاده از Traceها

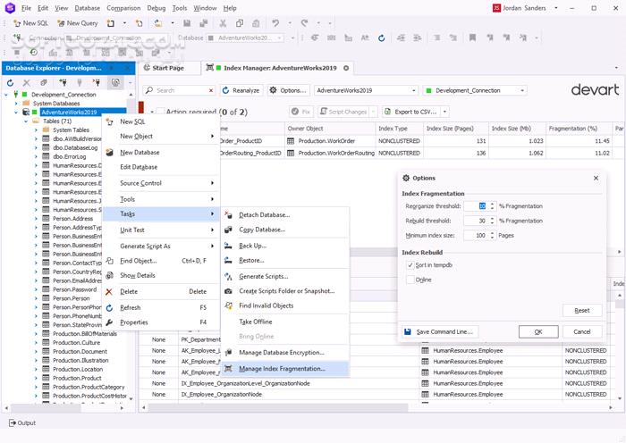
شناسایی و رفع مسئلهٔ قطعه‌قطعه‌شدن ایندکس‌ها

 

تحلیل داده و گزارش‌گیری


نرم‌افزار dbForge Studio for SQL Server فرایند تحلیل داده‌ها را بسیار ساده‌تر می‌کند. امکان تجمیع داده‌ها در Pivot Table، تولید خودکار گزارش‌ها و مرور داده‌ها به‌صورت ساختاریافته، به کاربران کمک می‌کند تا درک دقیق‌تری از اطلاعات موجود به‌دست آورند.

قابلیت‌ها:

گزارش‌گیری پیشرفته از SQL Server

ایجاد Pivot Table برای تحلیل داده‌ها

مقایسه و همگام‌سازی داده‌ها

مرور داده‌ها به‌صورت Master-Detail

 

معرفی نسخهٔ نرم‌افزار dbForge Studio for SQL Server Enterprise


نسخهٔ نرم‌افزار dbForge Studio for SQL Server Enterprise کامل‌ترین و پیشرفته‌ترین ویرایش این محصول است که تمامی امکانات موردنیاز برای توسعه، آزمون، استقرار و مدیریت پایگاه‌های داده را به‌صورت یکپارچه ارائه می‌دهد. این نسخه برای سازمان‌ها و پروژه‌های بزرگ طراحی شده و امکان خودکارسازی فرایندهای کاری را در سطحی گسترده فراهم می‌کند. در نرم‌افزار dbForge Studio for SQL Server Enterprise می‌توان چرخهٔ کامل توسعهٔ پایگاه داده را از مرحلهٔ طراحی تا انتشار نهایی به‌صورت کاملاً ساختارمند مدیریت کرد. امکانات پیشرفتهٔ این نسخه باعث می‌شود که انتشار پایگاه‌های داده با سرعت بیشتر و خطای کمتر انجام شود. وجود قابلیت‌های حرفه‌ای برای مقایسهٔ دقیق ساختارها و داده‌ها، تولید مستندات جامع و مدیریت تغییرات، این نسخه را به گزینه‌ای ایده‌آل برای محیط‌های سازمانی تبدیل کرده است. نسخهٔ نرم‌افزار dbForge Studio for SQL Server Enterprise با پشتیبانی از خودکارسازی عملیات توسعه، آزمون و استقرار، فرایندهای تکراری را حذف می‌کند و امکان تمرکز بر وظایف مهم‌تر را به‌وجود می‌آورد. این نسخه تمامی امکانات موردنیاز برای مدیریت پروژه‌های پیچیدهٔ SQL Server را در قالب یک محیط منسجم در اختیار قرار می‌دهد.

 

جمع‌بندی


نرم‌افزار dbForge Studio for SQL Server یک مجموعهٔ کامل برای کار با پایگاه‌های دادهٔ SQL Server است که از مرحلهٔ توسعه تا مدیریت و تحلیل داده را پوشش می‌دهد. نسخهٔ نرم‌افزار dbForge Studio for SQL Server Enterprise با ارائهٔ پیشرفته‌ترین قابلیت‌ها، امکان انجام سریع‌تر و دقیق‌تر فعالیت‌های تخصصی را فراهم می‌کند و نیازهای سازمان‌ها و کاربران حرفه‌ای را به‌طور کامل برآورده می‌سازد. این نرم‌افزار با طراحی منظم و امکانات گسترده، محیطی قدرتمند برای کار با داده‌ها ایجاد می‌کند و فرایندهای پیچیدهٔ پایگاه داده را به‌شکل قابل‌فهم و مدیریت‌پذیر در می‌آورد.

اعضای ویژه
VIP Members

لینک های دانلود فقط برای اعضای ویژه فعال هست

با پرداخت فقط 28.900 تومان، به لینک های دانلود این صفحه و تمامی صفحات VIP سایت دسترسی خواهید داشت.

پرداخت ریالی عضویت ویژه

نکته امنیتی بعد از نصب نرم‌افزار

برای محافظت از سیستم خود در برابر تهدیدات امنیتی، استفاده از آنتی‌ویروس معتبر ضروری است.

نصب آنتی ویروس

۱. پس از دانلود فایل فشردهٔ این نرم‌افزار، با استفاده از نرم‌افزار WinRAR آن را از حالت فشرده خارج یا همان اکسترکت (Extract) کنید؛ برای این کار تنها کافیست که بر روی فایل فشردهٔ دانلودشده راست‌کلیک کنید و سپس روی گزینهٔ Extract Here کلیک نمایید. با انجام این کار ساده، فایل فشرده به‌طور خودکار (و بدون نیاز به هیچ‌گونه اقدام دیگر) از حالت فشرده خارج شده و یک فولدر جداگانه که نام نرم‌افزار بر روی آن است، ایجاد می‌گردد؛ برای نصب نرم‌افزار، وارد این فولدر شوید.

۲. روی فایل Setup کلیک کنید و نرم‌افزار را نصب نمایید؛ در هنگام نصب، گزینهٔ Do Not Generate images را انتخاب کنید و روند نصب را تا انتها ادامه دهید. توجه داشته باشید که پس از اتمام روند نصب، نرم‌افزار را اجرا نکنید و اگر اجرا کردید، باید به‌طور کامل آن را ببندید.

۳. وارد فولدر Crack شوید و تمامی فایل‌های موجود در آن را دقیقاً در درونِ همان فولدری که محل نصب این نرم‌افزار است، کپی و جایگزین فایل‌های همنام کنید.

۴. نرم‌افزار را اجرا کنید.

فهرست نرم افزارهای مرتبط
مشاهده بقیه
هشتگ های مرتبط
حمایت مالی

حمایت از سافت گذر ❤️

تاکنون 0 نفر از ما حمایت کرده‌اند
امروز 0

با حمایت شما، هزاران کاربر دیگر هم از خدمات رایگان ما استفاده می‌کنند.
تیم سافت گذر از حمایت شما سپاسگزار است 🙏

حامی سافت گذر می‌شوم
سرور آپدیت نود 32
پیشنهاد سافت گذر
خودشناسی و خودسازی از حجت الاسلام والمسلمین حبیب الله فرحزاد - 5 جلسه

خودشناسی و خودسازی از حجت الاسلام والمسلمین حبیب الله فرحزاد - 5 جلسه

حاج آقا حبیب الله فرحزاد با موضوع خودشناسی و خودسازی

مجموعهٔ منحصربه‌فرد ۱۰۰ موسیقی بسیار زیبای پخش‌شده از صدا و سیمای ایران

مجموعهٔ منحصربه‌فرد ۱۰۰ موسیقی بسیار زیبای پخش‌شده از صدا و سیمای ایران

آهنگ‌های صدا و سیما

Coursera - Functional Programming Principles in Scala

Coursera - Functional Programming Principles in Scala

فیلم آموزش اصول برنامه‌نویسی تابعی در اسکالا

Lynda - Hadoop Fundamentals

Lynda - Hadoop Fundamentals

فیلم آموزش اصول بنیادی هادوپ

Tutsplus - Typographic Poster Design

Tutsplus - Typographic Poster Design

فیلم آموزش طراحی پوستر با استفاده از تکنیک‌های تایپوگرافی

Quick PDF Scanner Pro 5.2.715 for Android +4.0

Quick PDF Scanner Pro 5.2.715 for Android +4.0

اسکنر

مفاهیم پایه تکنولوژی اطلاعات (IT)

مفاهیم پایه تکنولوژی اطلاعات (IT)

مفاهیم پایه تکنولوژی اطلاعات (IT)

PDF Extra Ultimate 9.70.57653

PDF Extra Ultimate 9.70.57653

خواندن، ویرایش و رمزگذاری پی‌دی‌اف

سخنرانی حجت الاسلام پناهیان درمورد شهادت حضرت فاطمه (س)

سخنرانی حجت الاسلام پناهیان درمورد شهادت حضرت فاطمه (س)

سخنرانی حجت الاسلام پناهیان با موضوع شهادت حضرت زهرا (س)

ShellExView 2.01

ShellExView 2.01

مدیریت افزونه‌های پوسته ویندوز

Pluralsight - Useful jQuery Plugins

Pluralsight - Useful jQuery Plugins

فیلم آموزش پلاگین‌های مفید و کارآمد جی‌کوئری

The Walking Dead: Destinies

The Walking Dead: Destinies

د واکینگ دد برای کامپیوتر

Pudding Camera 3.0.2 for Android

Pudding Camera 3.0.2 for Android

عکاسی حرفه ای با اندروید

Parallels Desktop Business Edition 18.1.0.53311 macOS / 17.1.1 / 16.5.0 / 15.1.4 / 14.1.2 / 13.3.1

Parallels Desktop Business Edition 18.1.0.53311 macOS / 17.1.1 / 16.5.0 / 15.1.4 / 14.1.2 / 13.3.1

مجازی سازی در مک پارالل دسکتاپ

Yomawari - Night Alone

Yomawari - Night Alone

یوماواری

JAWS 18.0.2118

JAWS 18.0.2118

صفحه خوان و تبدبل متن به گفتار

nLite 1.4.9.3

nLite 1.4.9.3

بهترین برنامه برای ساخت سی دی ویندوز سفارشی

Allavsoft Video Downloader Converter 3.28.8.9497 + Portable / macOS

Allavsoft Video Downloader Converter 3.28.8.9497 + Portable / macOS

ویدئو دانلودر قدرتمند

SideControl Pro 4.11 for Android +4.0

SideControl Pro 4.11 for Android +4.0

نوار ابزار کمکی

بخش‌های اصلی در ساختار URL چیست؟

بخش‌های اصلی در ساختار URL چیست؟

URL مخفف چیست و توسط چه کسی ابداع شده است؟

LinkedIn - Creating Accessible PDFs

LinkedIn - Creating Accessible PDFs

آموزش ساخت پی دی اف PDF

Assetto Corsa Competizione + Update v1.10.4

Assetto Corsa Competizione + Update v1.10.4

استو کورسا

Hide Something 4.2.0 for Android +4.0

Hide Something 4.2.0 for Android +4.0

رمزگذاری تصویر و فیلم

چی خوبه 1.3.12 برای اندروید 4.1+

چی خوبه 1.3.12 برای اندروید 4.1+

چی خوبه

Kaspersky Internet Security & Antivirus 11.122.4.13875 for Android +7.0

Kaspersky Internet Security & Antivirus 11.122.4.13875 for Android +7.0

آنتی ویروس موبایل کاسپراسکای

Kids Shape Puzzle Lite 2.3 for Android

Kids Shape Puzzle Lite 2.3 for Android

بازی سرگرم کننده پازل برای کودکان پیش‌دبستانی با گرافیک‌های زیبا

Magnetic By Nature

Magnetic By Nature

مغناطیس و طبیعت

Empire Total War

Empire Total War

امپراتوری - جنگ تمام‌عیار

G Cloud Backup 6.3.3.800 for Android

G Cloud Backup 6.3.3.800 for Android

پشتیبان گیری بر روی فضای اینترنت

AppMonster v5 Pro 3.5.1 for Android +5.0

AppMonster v5 Pro 3.5.1 for Android +5.0

مدیریت و پشتیبان گیری از برنامه ها

Eyewitness Dinosaur

Eyewitness Dinosaur

دانشنامه مصور دایناسورها

Scribus 1.6.5

Scribus 1.6.5

نشر رومیزی

The Curious Case of Benjamin Button

The Curious Case of Benjamin Button

بنجامین باتن

Season Zen HD 1.9.5.2033 for Android +2.3

Season Zen HD 1.9.5.2033 for Android +2.3

چهار فصل را در گوشی تجربه کنید!

LipseUI 1.8 for Android +4.0

LipseUI 1.8 for Android +4.0

آیکون اندروید

MIUI Deskclock 2.04 for Android

MIUI Deskclock 2.04 for Android

زنگ هشدار، تایمر معکوس، ساعت جهانی،.....

8 جلسه پیام امام حسن عسکری علیه السلام به شیعیان از حجت الاسلام والمسلمین انصاریان

8 جلسه پیام امام حسن عسکری علیه السلام به شیعیان از حجت الاسلام والمسلمین انصاریان

حاج آقا انصاریان با موضوع پیام امام حسن عسکری علیه السلام به شیعیان

1Weather Pro 7.0.0.2 for Android +6.0

1Weather Pro 7.0.0.2 for Android +6.0

اعلام وضعیت و پیش بینی وضع آب و هوا

Crazy Labyrinth 3D 1.16 for Android

Crazy Labyrinth 3D 1.16 for Android

بازی مارپیچ ها

Contra Anniversary Collection + Update v1.1.0

Contra Anniversary Collection + Update v1.1.0

کنترا

خبرنامه

با عضویت در خبرنامه، زودتر از همه باخبر باش!